Цифровой профиль гражданина
ЕСИА
Банки
МФО
Страховые компании
Общие сведения
Адаптер предназначен для получения сведений из «Цифрового профиля гражданина», который хранит наиболее востребованные юридически значимые данные в отношении физических и юридических лиц, содержащиеся в государственных информационных системах.
Адаптер реализует полный технологический цикл получения таких данных, который включает: обработку первичных запросов от бизнес-систем, размещение на сайте «Госуслуги» запросов на получение согласия пользователей, обработку результата согласования, загрузку данные из ресурсов Цифрового профиля, агрегирование этих данных и передачу их в бизнес-системы банка. Все эти процессы полностью автоматизированы и выполняются без участия оператора.
Применяемые виды сведений
Адаптер позволяет свободно подключать новые типы персональных данных (электронных документов) по мере их добавления в Цифровой профиль без необходимости внесения каких-либо изменений в программное обеспечение и в протоколы обмена новыми данными с бизнес-системы банка.
Адаптер обеспечивает стабильность (неизменность) протоколов обмена данными с бизнес-системами банка в случаях изменения форматов передаваемых сообщений на стороне СМЭВ. Все подобные изменения демпфируются настройками самого Адаптера.
Адаптер ЦПГ является одним из подключаемых модулей программной платформы «СМЭВ Интегратор», предназначенной для информационного обмена между банками и органами исполнительной власти любыми видами сведений, которые поддерживает СМЭВ.
Описание решения
Цифровой профиль гражданина (ЦПГ) – это совокупность цифровых записей о гражданине, содержащихся в информационных системах государственных органов и организаций.
Системы Цифрового профиля составляют технологическую инфраструктуру, которая позволяет использовать данные гражданина из Цифрового профиля (включая данные в государственных информационных системах, доступные по ссылкам) с его согласия, предоставляемого в цифровом виде.
Цифровой профиль гражданина основан на:
- реестровой записи, содержащей актуальные и проверенные сведения о гражданине;
- распределенной структуре данных, содержащей ссылки на данные, которые хранятся в соответствующих государственных реестрах;
- возможности управления выданными гражданином цифровыми согласиями на обработку его персональных данных, полученных из цифрового профиля с помощью сервиса по управлению согласиями.
Адаптер ЦПГ выступает промежуточным звеном между информационными системами банка и ЦПГ и реализует взаимодействие с инфраструктурой Цифрового профиля, возвращая запрашиваемые данные пользователя.
Перечень документов, входящих в состав Цифрового профиля гражданина, приведен в разделе «Дополнительные материалы».
Сценарии применения
В зависимости от способа получения согласия клиента на предоставление его данных из Цифрового профиля гражданина в Адаптере реализовано два сценария применения.
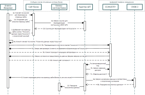
On-line сценарий
Данный сценарий предполагает, что получение согласия клиента на предоставление данных производится в процессе интерактивного взаимодействия с ним на сайте банка или ином ресурсе, расположенном в сети Интернет.
Процесс состоит из следующих шагов:
1. Клиент заходит на сайт банка. Например, на страницу с анкетой кредитной заявки.
2. Сайт банка запрашивает и получает от Адаптера ЦПГ ссылку для последующей переадресации Клиента на портал Госуслуг для получения согласия.
3. Сайт банка добавляет на страницу кнопку с полученной ссылкой, предлагающую Клиенту заполнить данные анкеты сведениями, имеющимися в Цифровом профиле гражданина.
4. Клиент кликает по этой кнопке.
5. Клиенту в отдельном окне открывается стандартная страница авторизации на портале Госуслуг. Клиент авторизуется.
6. Клиенту в отдельном окне открывается стандартная форма получения согласия на предоставление данных из Цифрового профиля гражданина. Пользователь кликает по кнопке «Разрешить».

7. Адаптер получает от ЕСИА авторизационный код, запрашивает и получает маркер доступа к данным.
8. Клиент переадресуется на страницу сайта банка, указанную в настройках. Адрес страницы различаться в зависимости от того, предоставил Клиент согласие или отказал.
9. Адаптер через СМЭВ выполняет загрузку данных в соответствии с полученным согласием Клиента.
10. Адаптер передаёт загруженные данные в бизнес-систему банка для последующей обработки.

Off-line сценарий
В данном сценарии инициатором получения данных из Цифрового профиля гражданина является бизнес-система банка.
Процесс состоит из следующих шагов:
1. Бизнес-система передаёт в Адаптер запрос на получение данных Клиента. Запрос содержит:
- идентификационные данные Клиента: ФИО + ДУЛ или СНИЛС или идентификатор учётной записи Клиента в ЕСИА;
- перечень запрашиваем сведений (см. Приложение 1);
- срок, на который запрашивается доступ к данным сведениям.
2. Адаптер публикует полученный запрос согласия на ЕПГУ.
3. ЕПГУ/ЕСИА направляет Клиенту на мобильный телефон push-уведомление о поступлении от банка запроса согласия на предоставление сведений из ЦПГ.
4. Клиент проходит по ссылке, указанной в push-уведомлении.
5. Клиенту в отдельном окне открывается стандартная страница авторизации на портале Госуслуг. Клиент авторизуется (это же Клиент может сделать, использую компьютер).
6. Клиенту в отдельном окне открывается стандартная форма получения согласия на предоставление данных из Цифрового профиля гражданина. Пользователь кликает по кнопке «Разрешить».
7. ЕСИА (Платформа согласий ЕСИА) передаёт в Адаптер сообщение, содержащее информацию о решении, которое принял Клиент.
8. Адаптер, в случае если Клиент отказался дать согласие, передаёт в Бизнес-систему соответствующее сообщение.
9. Адаптер, в случае получения согласия, загружает запрошенные данные через СМЭВ.
10. Адаптер передаёт полученные данные в Бизнес-систему банка.

Получение обновлённых данных пользователя
На протяжении всего срока действия согласия банк может многократно выполнять запросы на получение обновлённых данных пользователя. Получение обновлённых данных не требует дополнительного согласия пользователя, а в самом запросе достаточно указать идентификатор учетной записи пользователя в ЕСИА, который был получен на этапе первичного размещения запроса согласия.
Извещение об изменениях в учётных записях пользователей ЕПГУ/ЕСИА
На протяжении срока действия согласия Адаптер может получать от ЕСИА сообщения о фактах изменений, которые могут вноситься в ранее предоставленные (загруженные) данные клиента. При получении такого сообщения бизнес-система банка может повторно запросить эти сведения для их обновления.
Извещение об отзыве согласия
В случае, если клиент отозвал ранее данное согласие, Адаптер получит от Платформы согласий ЕСИА соответствующее сообщение и транслирует его в бизнес-систему банка.
Сценарии отказов
Выше были перечислены сценарии, когда информационная система банка в конечном итоге получала из ЦПГ запрашиваемые данные. Однако, в общем случае, данные могут быть не получены, например, по следующим причинам:
- клиент отказался предоставить данные;
- клиент отозвал ранее выданное согласие;
- истекло предельное время ожидания ответа клиента (соответствующий параметр предусмотрен в запросе, направляемом информационной системой банка);
- клиент не имеет учётной записи в ЕСИА;
- учётная запись клиента не имеет необходимого уровня подтверждения.
В этих и иных случаях Адаптер ЦПГ возвращает в информационную систему банка статусное сообщение, содержащее соответствующую диагностическую информацию о причине отказа.
Пользовательский интерфейс
Адаптер имеет развитый пользовательский интерфейс, выполненный в архитектуре «тонкого клиента», позволяющий осуществлять мониторинг всех этапов информационного обмена.
Основным режимом применения Адаптера является автоматическая обработка запросов, поступающих от бизнес-систем банка. Вместе с тем, в качестве дополнительного сценария Адаптер можно применять для формирования запросов в ручном режиме. Для этого в Адаптере предусмотрен пользовательский интерфейс, позволяющий создавать запросы на получение согласий и просматривать, распечатывать и сохранять полученные сведения в виде отдельных файлов.


